사고쳤어요
[도서 쇼핑몰] dbdiagram으로 Mysql Workbench 세팅하기 본문
https://makeaccident.tistory.com/150
[도서 쇼핑몰] dbdiagram.io에서 ERD 설계하기
https://dbdiagram.io/home dbdiagram.io - Database Relationship Diagrams Design Tool dbdiagram.io시작에 앞서, 위 링크에 접속하여 "create your diagram"을 누르면 편리하게 웹에서 ERD를 설계할 수 있다. 실제 설계 페이지
makeaccident.tistory.com
지난 번에 dbdiagram에서 ERD를 설계하여 보았다.
그런데 dbdiagram은 아주 친절하게도 설계한 테이블을 다른 SQL Workbench에서도 생성할 수 있도록 스크립트를 작성해주는 기능을 제공한다.

위의 '다운로드'가 그려진 버튼에서 To MySQL을 클릭해 Untitled.sql을 다운로드받는다.

MySQL Workbench에서 File - Open SQL Sqript를 눌러 다운로드받았던 Untitled.sql을 열어준다.
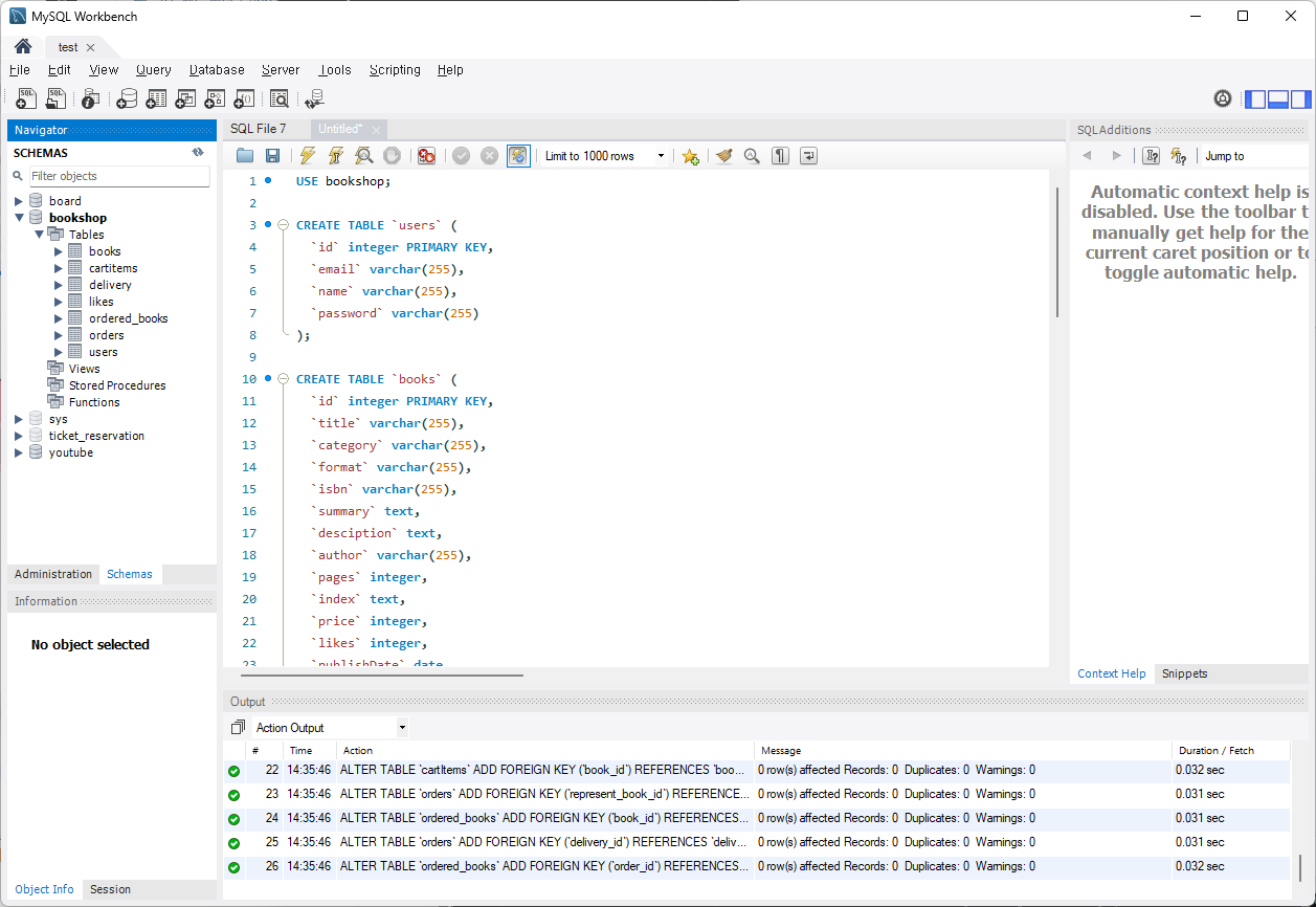
이제 새로운 Bookshop 스키마를 만들고 해당 스키마에 Untitled.sql을 실행해주면?

기가 막히게 테이블들이 자동으로 생성된 것을 볼 수 있다.
물론 VARCHAR의 크기나, NOT NULL과 같은 설정은 따로 해주어야겠지만
매우 편리하게 ERD 설계로부터 테이블을 만들 수 있다는 것은 사실이다.
'웹 풀스택' 카테고리의 다른 글
| [도서 쇼핑몰] Node.js - 회원가입, 로그인, 비밀번호 초기화 API (0) | 2025.03.12 |
|---|---|
| [Node.js] http-status-codes 사용해보기 (1) | 2025.03.12 |
| [도서 쇼핑몰] Node.js - app.js 기본 설정하기 (0) | 2025.03.12 |
| [도서 쇼핑몰] dbdiagram.io에서 ERD 설계하기 (0) | 2025.03.06 |
| [도서 쇼핑몰] API 설계하기 (0) | 2025.03.05 |