사고쳤어요
[MySQL] 유튜브 서비스 - 명령어 없이 스키마, 테이블 만들기 본문
스키마 생성

MySQL Workbench에서 좌측 상단에 Schemas를 선택하고 우클릭 - Create Schema를 누른다.

Name에 Youtube를 입력하고 나머지 설정은 기본값을 유지한 채 Apply를 눌러 스키마를 만들어준다.

좌측에 youtube라는 스키마가 잘 생성된 모습이다.
테이블 생성
Tables 우클릭 - Create Table을 눌러 테이블을 생성해보자.

표가 나오며 테이블을 생성할 수 있는 페이지로 이동하였다.
컬럼 이름, 타입, PK, NN(Not Null) 등을 설정할 수 있으며, 마우스를 올리면 자세한 설명을 확인할 수 있다.

입력을 완료한 뒤 Apply를 누르면 똑똑한 워크벤치가 자동으로 스크립트를 작성하여 적용할 것인지를 묻는다.
다시 Apply를 누르고 완료하면 테이블이 생성된다.

실제로 SELECT 문을 통해 확인해보면 테이블이 잘 생성된 것을 볼 수 있다.
마찬가지로 channels 테이블도 만들어보자.

특이사항으로 subscribers_num과 video_count 컬럼들의 Default란에 0을 입력해주었다.
Default란에 기본값으로 설정하고 싶은 값을 입력하면, 기본값을 그 값으로 설정할 수 있다.

그리고 user_id 컬럼은 users 테이블을 id값으로 foreign key이다.
이를 설정해주기 위해 하단의 Foreign Keys 탭을 클릭하여 foreign key 설정을 진행해준다.

Apply를 누르면 마찬가지로 스크립트를 작성하여 보여주고, 확인한 뒤 Apply를 다시 눌러 마무리한다.
테이블에 Row 추가

테이블에 row를 추가하기 위해서는 먼저 SELECT문을 통해 테이블을 불러와야 한다.
직접 입력을 해주어도 되고, 좌측 스키마에서 users를 우클릭 후 SELECT 문을 클릭하여도 된다.
그리고 결과로 나온 표를 클릭하고 하나하나 값을 입력해준 뒤, 우측 하단 Apply 버튼을 누르면 쉽게 row를 추가할 수 있다.
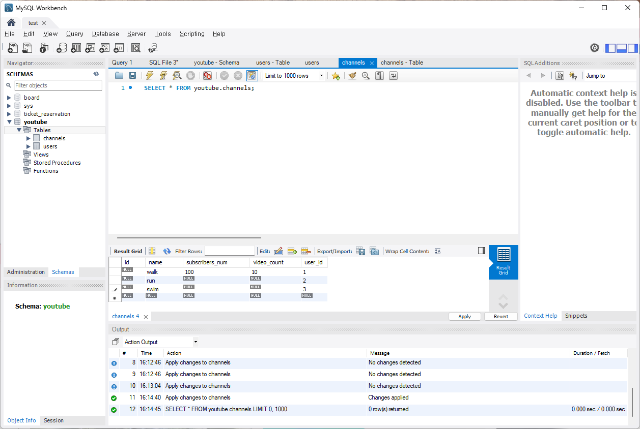
channels 테이블에도 값을 추가해보자.

이전에는 표의 모든 값을 채워서 apply를 눌렀었지만, id에는 AUTO_INCREMENT가 적용되어 있고,
subscribers_num과 video_count에는 Default 0이 적용되어 있다.
위와 같이 필수 정보들만을 채운 뒤 Apply를 누르면

id, subscribers_num, video_count에 모든 값이 채워져 있는 것을 볼 수 있다.
'웹 풀스택' 카테고리의 다른 글
| Error Code 1298 incorrect time zone: 'Asia/Seoul' 해결, Node.js에서 MySQL연결 시 Time 값이 다르게 불러오는 문제 해결 (0) | 2025.02.26 |
|---|---|
| [Node.js] MySQL 연결하여 사용하기 (0) | 2025.02.26 |
| MySQL Workbench에서 DB 테이블 만져보기 (0) | 2025.02.25 |
| 데이터베이스, DBMS, SQL (0) | 2025.02.24 |
| [Node.js] 유튜브 서비스 - channel에 userId 추가하기 (0) | 2025.02.21 |